度小满破解情感计算又一技术难题,博士后论文入选国际顶级学术会议
2022-07-01 15:28:19AI云资讯1156
当下,随着人工智能技术不断进步,人们开始研究如何让计算机拥有情感能力,从而让计算机精准捕捉关键信息,完成各种复杂任务。然而,情感计算是一个高度综合化的研究和技术领域,开展相关技术研究工作具备高难度性。近些年来,度小满关注情感计算,不断破解情感计算技术难题。日前,由度小满博士后撰写的关于情感计算方面的论文还入选了国际顶级学术会议。
度小满博士后论文具备较高情感计算研究价值
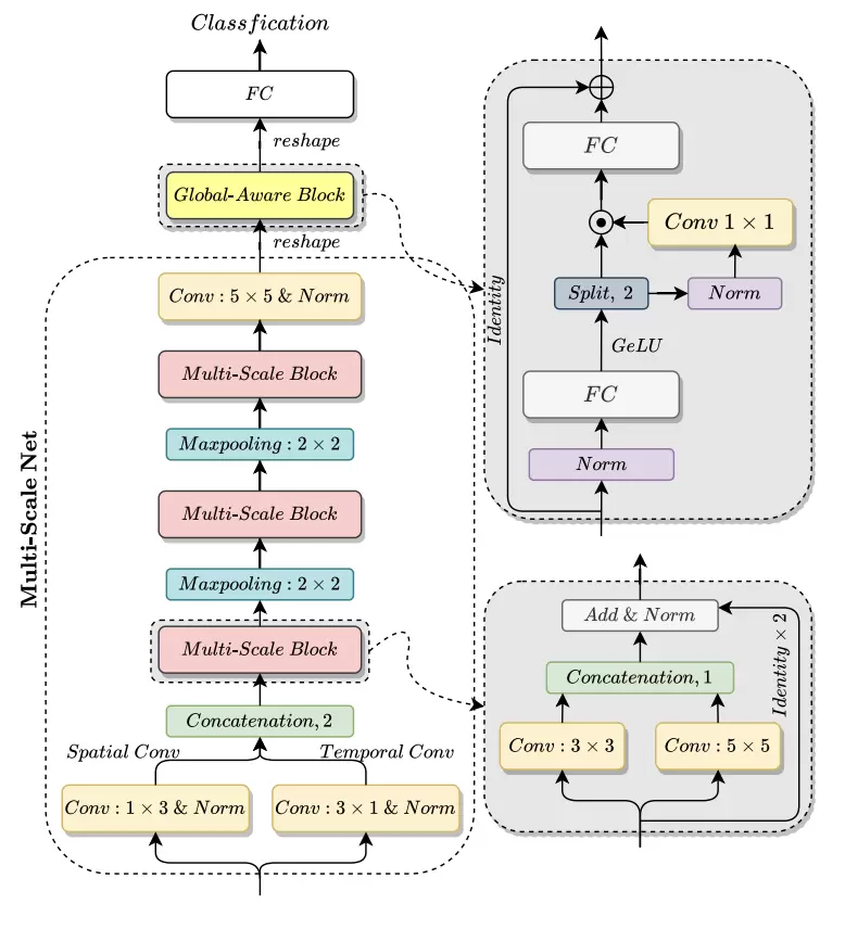
近日,由度小满博士后科研工作站朱文静、李祥两位博士后共同撰写的GLAM论文:Speech Emotion Recognition with Global-Aware Fusion on Multi-scale Feature Representation(“基于多尺度特征表示的全局感知融合语音情感识别”)入选了国际音频顶级会议ICASSP。

ICASSP是全球最大、最全面的信号处理及应用方面的顶级会议,已经拥有几十年的历史。作为IEEE(电子技术与信息科学工程师协会)的一个重要会议,其论文还经常被三大检索工具检索。该会议对于信号处理方面的学术人士有着重要意义。它涵盖了音频和声学信号处理,图像、视频和多维信号处理,物联网的信号处理等至少十六个方向。
在本论文中,朱文静提出了全新的神经网络GLobal-Aware Multi-scale(GLAM),GLAM网络是根据语音独有的特征形式设计出的模型,在IEMOCAP基准数据集上,超越了当前最新技术。通过全局感知的融合模块来学习多尺度特征表征,并将此加入到情感信息中,这就解决了以往卷积神经网络(CNN)方法在SER上的局限性,即不同尺度的丰富情感特征和重要的全局信息无法被很好地捕捉。该模型有望应用到客服场景中,降低人工客服的沟通成本的同时,提升用户体验。

情感计算可在金融服务各大领域发挥重大作用
据悉,朱文静、李祥两位博士后在进站后的研究均聚焦在情感计算,探索其在用户情绪感知、情绪原因溯源和情绪合理应对这三个方面的研究价值。
目前,情感计算在金融领域的应用,已经起到了保驾护航、提高效率的作用。例如在动态对话过程中,观察出用户关键标签信息:所处领域、职业,以及借款用途等,在这样一张用户画像之下,预测出客户的还款、续保意愿或者对商品购买意向等。也可以通过对用户表情、语音、语速、行文、文本等信息,综合判断出贷款的客户是否存在欺诈行为,对减少坏账提供了不少便利。
如今,积极攻克情感计算领域技术难题,可实现情感计算持续赋能金融服务行业,为行业转型升级带来更多可能性。未来,随着互联网技术的飞速发展,情感计算领域也将面临更多新的研究课题,度小满也将持续加码情感计算领域的技术研究,加速推进金融服务行业数智化进程。
相关文章
- 度小满与哈工大共同推出SmartTrim 探索人工智能发展新路径
- 百度世界·度小满金融大模型分论坛|度小满CTO许冬亮:行业大模型竞争格局已开启
- 以前沿技术驱动金融创新 度小满获2022年吴文俊人工智能科技进步奖
- 度小满“满链”平台通过信通院专项测评 带来更便捷区块链接入体验
- 度小满与《麻省理工科技评论》发布十大前沿科技趋势 助推金融行业创新变革
- 度小满谛观生物认证系统通过信通院评测 助推金融行业规范化发展
- 打破神经网络技术应用局限性,度小满博士后论文入选国际顶级会议
- 度小满破解情感计算又一技术难题,博士后论文入选国际顶级学术会议
- 深化人工智能创新应用 度小满语音机器人准确率可达90%
- 走近百度AI开发者大会 度小满首次公开亮相的三大看点猜想
人工智能企业
更多>>人工智能硬件
更多>>人工智能产业
更多>>人工智能技术
更多>>- 高德发布鸿蒙首个生成式 UI 开源框架 AGenUI,告别传统 UI 开发模式
- 发布即适配| 天数智芯全力支持腾讯混元Hy3 preview 开源落地,共推国内大模型产业普惠
- Seedance 2.0面向企业公测,豆包大模型日均Token使用量突破120万亿
- 端到端OCR模型第一!百度千帆Qianfan-OCR正式发布
- 云知声Unisound U1-OCR大模型发布!首个工业级文档智能基础大模型,开启OCR 3.0时代
- 基石智算上线 MiniMax M2.5,超强编程与智能体工具调用能力
- 昇腾原生支持,科学多模态大模型Intern-S1-Pro正式发布并开源
- 百度千帆深度研究Agent登顶权威评测榜单DeepResearch Bench









