浪潮存储:基于拓扑发现和感知,让智能运维拥有全视之眼
2022-10-29 08:00:46AI云资讯1582
随着超大规模数据中心数量不断增长,其数据量也呈指数级增长;同时各种新存储介质和技术的应用,设备间的关系和网络的复杂性不断增加,给运维管理带来更多挑战。据Gartner预测,到2025年,30%的企业级存储将使用人工智能运维技术(AIOps)来进行IT硬件管理和维护,而2022年这一比例还不到3%,智能运维成为业界的趋势。对此,浪潮存储基于InView智能管理平台,通过实时的拓扑发现、感知和管理技术,推动超大规模数据中心实现智能、简单、易用的管理和运维。
一张拓扑图,为何成为影响运维的关键?
拓扑结构一般是指由点和线排列成的几何图形,存储网络拓扑结构则可以从物理拓扑和逻辑拓扑两方面来描述。物理网络拓扑是指节点之间的物理连接和互连形成的图形结构。 逻辑网络拓扑则较为抽象且更具策略性,涉及到如何部署网络、数据如何在其中移动等问题。
目前比较常见物理拓扑结构有以下几种,分别是总线型、环型、星型、网状以及树状结构。

IT拓扑结构(源自网络截图)
具体来讲,NAS、IP SAN及使用TCP/IP协议(Transmission Control Protocol/Internet Protocol,即传输控制协议/网际协议)的存储网络通常使用树状的网络拓扑结构,FC SAN存储网络(Fibre Channel Storage Area Network,即光纤通道协议存储区域网络)通常使用树状或环形网络拓扑结构。
如果能够绘制出网络拓扑图并且对其中的设备进行监控,就能大大提高问题设备的定位速度,锁定性能瓶颈的设备,降低运维难度。网络拓扑发现及感知恰恰是浪潮智能存储管理平台InView的重要特性之一。
浪潮存储:通过拓扑发现和管理,“看到”IT运行状态
浪潮智能统一存储管理平台InView通过管理网络实时收集来自存储、交换机、主机的各类信息,汇总后通过分析算法形成网络拓扑的专有数据结构,再通过界面可视化地展示存储网络的拓扑结构。

数据运转流程

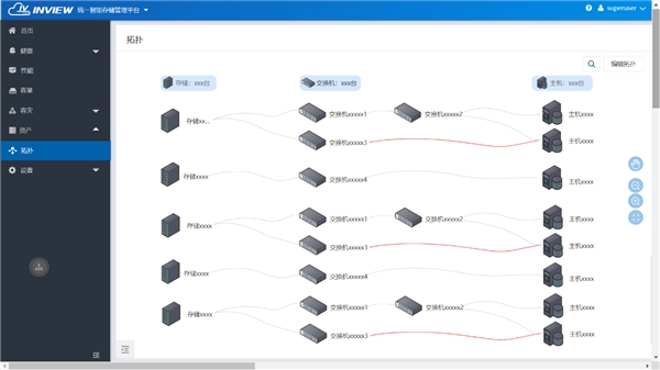
浪潮InView智能探测到的数据中心拓扑图
拓扑发现后,便能看到拓扑的全貌。浪潮存储智能管理平台InView生成的拓扑采用横向布局,能够清晰看到存储与主机的位置关系。当设备数量过多时,InView还提供了筛选功能,能够快速筛选出运维人员感兴趣的存储或者主机局部拓扑图。

浪潮存储通过拓扑布局,清晰看到存储与主机的位置关系
单击拓扑图中的交换机或者主机时则会加重其关联的拓扑路径,如下图所示:

拓扑搜索技术,可以快速找到可用设备
拓扑搜索筛选和路径描粗能够清晰且高效地使用户定位到主机与存储之间的关系。当用户需要给主机扩容时,也能够快速地找到可用设备。
InView中物理拓扑的感知和管理不仅能“看到”设备的物理连接,还能提供性能指标的展示,查看存储的容量信息。

拓扑感知:实时感知链路的性能数据
在拓扑中可以清晰地看到,有告警的拓扑和标红断开的链路。同时,IT运维人员可以按照个人的关注点对拓扑进行分组划分,既能防止目标网络的拓扑过大,又能利于用户查看。一张拓扑图便能从全局监控存储、交换机、主机、及其链路,在故障查询、主机容量分配、性能巡检时也能做到一目了然。

浪潮存储智能管理平台InView拓扑能力不仅局限于主机、交换机、存储这样能够看得见摸得着的物理层面,还能够查看内部的存储磁盘、存储池、卷、分配到主机上的磁盘、以及文件分区、设备筛选、链路选择、性能指标查看等业务拓扑上。除此之外,还可以精确定位企业的扩容需求,比如通过业务拓扑可以发现某个主机容量未达上限但其上承载重要业务的C盘空间不足,某个性能良好的链路上磁盘在存储侧或者主机侧IOPS过低等,这为运维人员快速定位性能瓶颈提供了数据支撑。
存储产业界中,作为新数据时代“新存储”引领者,浪潮存储基于智能统一存储管理平台InView,实时感知拓扑设备的各项运行指标,并将这些信息可视化地展现在运维人员面前,让运维人员拥有“全视之眼”,从而降低存储的复杂性和维护成本,为企业提供更稳定、高性能、智能化的存储服务,使存储服务能更好地适应企业数据中心发展需求。
相关文章
- 浪潮存储:基于系统级可靠性设计,为数据存储保驾护航
- 浪潮存储:拥抱云原生,进入CNCF云原生存储全景图
- 浪潮存储:基于拓扑发现和感知,让智能运维拥有全视之眼
- 浪潮存储助力“中国V谷”:台前的马栏山,幕后的浪潮存储
- Gartner:浪潮存储装机容量全球前三、中国第一
- 以病患诊疗为核心 浪潮存储给医院信息化“开药方”
- 聚焦闪存核心部件,浪潮存储重新定义SSD可靠性
- 浪潮存储:全闪化成为数据中心主流趋势,企业如何预测SSD寿命
- G5冲锋G6接应,浪潮存储平台化发展意义深远
- 浪潮存储基于智能运维技术,加速存储自治
- 中国天眼携手浪潮存储,荣膺“未来数字基础架构领军者”称号
- 浪潮存储联合伙伴:共建金融内容管理场景共同体,释放数据价值
- 浪潮存储:连续推出明星存储产品 | 强化自身核心竞争力
- 3年4次“握手”,浪潮存储联合中国移动提速5G大云战略
- IDC:2020Q1浪潮存储出货量居中国前三、增速第一
- 承载5G新基建,浪潮存储完成中国电信千万级订单交付
人工智能企业
更多>>人工智能硬件
更多>>- 一飞智控携全空间解决方案及三款新品,亮相2026世界无人机大会
- 续航超强的微星全新尊爵系列,重塑轻薄本的超凡全能体验
- BOE(京东方)全球首发原生千帧FHD 护眼电竞显示器 真千帧硬实力引领电竞高刷新时代
- Neousys宸曜发布星宸系列强固嵌入式工控机,赋能工业智能升级
- BOE(京东方)OLED技术赋能联想YOGA Air 14 Ultra 定义超轻薄AI PC新标杆
- iQOO 15T正式发布:天玑9500 Monster版加持 全能体验无短板
- 从“+AI”到“AI+”:天禧AI 4.0加持,联想AI主机领衔L3级终端震撼登场
- 拾年匠音,声来不凡,致敬1000X系列十周年 索尼发布1000X十周年典藏版头戴降噪耳机
人工智能产业
更多>>人工智能技术
更多>>- Twinkle x昇腾,率先实现Deepseek-V4系列模型高效训练
- 高德发布鸿蒙首个生成式 UI 开源框架 AGenUI,告别传统 UI 开发模式
- 发布即适配| 天数智芯全力支持腾讯混元Hy3 preview 开源落地,共推国内大模型产业普惠
- Seedance 2.0面向企业公测,豆包大模型日均Token使用量突破120万亿
- 端到端OCR模型第一!百度千帆Qianfan-OCR正式发布
- 云知声Unisound U1-OCR大模型发布!首个工业级文档智能基础大模型,开启OCR 3.0时代
- 基石智算上线 MiniMax M2.5,超强编程与智能体工具调用能力
- 昇腾原生支持,科学多模态大模型Intern-S1-Pro正式发布并开源









