探索智能化远程控制的未来 一 贝锐向日葵与 OpenVINO™ 共启技术革新
2024-06-24 12:50:47AI云资讯1980
在当今数字化快速发展的背景下,远程控制技术使得企业能够跨地域管理和控制设备,优化资源配置,提高操作效率,并在一定程度上降低了运营成本。尤其是近几年来,远程工作和远程技术支持的需求显著增加,远程控制技术的重要性更是日益凸显。
然而,随着应用场景的扩展,远程控制技术也面临着一系列挑战,如安全性问题、数据传输的稳定性和实时性、以及跨平台兼容性等。在安全性方面,如何确保远程传输过程中数据不被非法截取或篡改是一大挑战。在数据传输效率方面,如何实现低延迟和高可靠性的数据传输也是技术发展的关键。此外,随着终端设备种类的增多,如何保持软件在不同操作系统和硬件平台上都能稳定运行,同样考验着远程控制技术的适应性和灵活性。
贝锐向日葵与英特尔的合作,正是在这样的背景下展开的。通过利用英特尔的开源AI工具套件OpenVINO™,贝锐向日葵在远程控制领域实现了图像的实时识别和深度分析,显著提升了远程操作的精确度和响应速度,让远程过程可以智能回溯,提升工作效率、解放生产力,为用户提供了更加智能化和高效化的服务体验。
OpenVINO™是英特尔推出的针对深度学习模型进行优化、推理加速以及快速部署的开源工具套件。利用OpenVINO™工具套件,贝锐向日葵在其远程控制系统中实现了
基于深度学习的远程图像实时识别优化与推理加速。OpenVINO™提供了一系列的模型优化工具,可以有效减小远程图像识别与分析中使用到的深度学习模型的尺寸,并加快推理速度,从而更有效地实现远控图像的识别和实时分析,自动检测关键远程操作。远程工作结束后,自动生成每次远控工作的内容回溯报告,从而有效优化远控管理。
模型跨平台的快速部署,以及推理负载的无缝切换。通过OpenVINO™具有的“一次编写,任意部署”的特点,多个深度学习模型可以很方便地部署在不同硬件设备上,并可以在不同的设备上快速地进行推理负载的切换。贝锐向日葵的远程图像识别中的目标检测模型可以运行在英特尔酷睿Ultra平台中的神经处理单元(NPU),这不仅减轻了主CPU的负担,还降低了整体系统的功耗。光学字符识别(OCR)模型可以运行在英特尔酷睿Ultra处理器的集成显卡CPU上,提供高速实时的字符识别能力。
更快速更省力的软件开发。目前,OpenVINO™已经同时支持英特尔®架构以及ARM架构的CPU作为运行深度学习模型推理的硬件,同时,也支持英特尔的集成显卡、独立显卡、以及NPU、FPGA上的模型部署。由于这种跨平台多架构硬件设备的支持,贝锐向日葵也可以利用OpenVINO™缩短远程操控软件在跨平台上的开发时间,同时大大减少了开发的工作量。
贝锐向日葵携手OpenVINO™工具套件以及英特尔新一代酷睿Ultra处理器,这种软硬件协同的方法将远程连接进一步专业化,为更多企业级用户带来更加便捷、高效、智能的远程控制解决方案。
基于OpenVINO™的远程图像识别与
分析的优化与推理加速
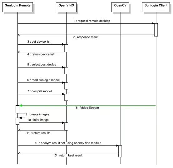
贝锐向日葵的远程控制系统中,图像识别功能是提高远程操作精确性和效率的关键技术,其远程控制中使用OpenVINO™加速推理的流程如下图所示,通过一系列的系统化步骤展开。

通过利用英特尔的OpenVINO™工具套件,贝锐向日葵能够显著优化其远程图像识别中的目标检测和光学字符识别(OCR)模型。
当Sunlogin客户端(控制端)发起一个远程控制请求时,首先会在成功验证后与Sunlogin远端(被控制端)建立连接。连接建立后,Sunlogin客户端会由OpenVINO™提供的设备查询功能,查询OpenVINO™以获取可用设备列表,选择最佳设备。然后初始化OpenVINO™模块,并加载Sunlogin预先训练好的的深度学习模型,进行模型编译。OpenVINO™专为加速深度学习模型的推理和部署而设计,因此,在模型加载和编译的过程中,可以利用OpenVINO™提供的模型优化工具进行模型转换,从而可显著减小模型大小,同时在之后的推理中提升推理速度。

当来自被控端的视频流被接收时,它会被解码并转换为JPG图像。这些图像随后被预处理以适应推理任务。预处理后的图像被发送到OpenVINO™模块进行加速推理。在这里,目标检测模型的推理加速可使该模型能够更快地识别远程视频流中的关键对象,而OCR模型则能更迅速准确地转换图像中的文字信息。这样的技术进步不仅提高了远程操作的响应速度,也优化了数据处理过程,从而增强了整体的系统性能和用户体验。因此,这一步可以高效地执行推理任务所需的计算。
OpenVINO™的另一个重要特点是其支持跨平台的模型部署能力,无需重写大量代码,可以实现深度学习模型的无缝迁移,特别是针对新一代酷睿Ultra处理器中的NPU(神经处理单元)的支持。在这里,贝锐向日葵可以将轻松将这些优化过的深度学习模型部署到不同的硬件上。特别是,目标检测模型可以部署在NPU上运行,这样做可以利用NPU的高效能低功耗特性,实现更高效的实时推理,同时大大降低了系统的总体能耗。同时,OCR模型则部署在CPU上,利用其高性能的特点来处理大量的图像数据。同时,酷睿Ultra处理器中携带的集成显卡iGPU其强大的图形渲染能力,还可以为远程控制操作提供更加高清的图像画质,方便IT人员进行更为精准的远程操控。这种硬件的优化部署不仅提高了远程控制系统的性能,也使得系统能够在保持高效率的同时,降低能耗和成本,更好地适应不同的应用场景和需求。
推理完成后,OpenVINO™提供了一组目标检测及OCR字符识别后的结果,然后Sunlogin客户端使用OpenCV的dnn模块对结果集进行后处理,以提取最优结果。以上整个过程展示了如何将强大的AI工具如OpenVINO™工具套件集成到现有的远程控制软件中,通过使用优化的模型进行更快、更高效的推理,从而改善远程操作的整体用户体验。
异构架构支持,开发省时省力
OpenVINO支持包括英特尔X86和ARM在内的多种CPU架构,这为开发人员提供了极大的灵活性和便利。异构架构的支持意味着开发者可以编写一次代码,然后将其部署到多种硬件平台上,无论是在个人电脑、服务器还是移动设备上。这种能力不仅简化了开发流程,也使得贝锐向日葵可以轻松适应各种硬件环境,保证软件的广泛兼容性和高效性。此外,这种支持也使得贝锐向日葵能够更好地利用不同设备的特定硬件加速功能,进一步提高其产品的性能和效率。

通过引入AI技术,贝锐向日葵的远程控制解决方案能够在多个行业中找到应用,如信息科技、智能制造和医疗等领域。AI的加入使得远程控制更加精准,能够实时分析和处理大量数据,提供更加详细和准确的控制反馈,极大地提升了操作的便捷性和安全性。例如,在智能制造行业中,通过远程控制技术,操作员可以实时监控和调整生产线的运行状态,及时发现并解决问题,大幅提升生产效率和产品质量。
贝锐向日葵与包括OpenVINO™工具套件、酷睿Ultra处理器在内的英特尔的软硬件合作不仅限于当前的成果,双方将继续深化合作,探索更多AI应用的可能性,以推动远程控制技术的持续进步和创新。
白皮书下载:www.slidestalk.com/OpenVINO/OpenVINO34977
相关文章
- 融云亮相MWC 2026,携手华为赋能全球政务服务智能化
- 制造业智能化转型加速:突破落地瓶颈的密钥何在?
- 华为发布全球政务服务解决方案,助力全球政务服务和城市治理全面开启智能化
- 中国电信AI原生云网体系引领全球通信业智能化转型
- MWC 2026 | 华为推出两大智能光纤感知方案,赋能矿山油气等行业智能化
- 华为政企光系列方案亮相MWC 2026,加速行业智能化转型
- 华为发布首个智能运维运营AI-Native框架和新代际解决方案,使能智能化跃升
- 华为助力全球运营商,释放5G-A潜能,平滑向6G演进;深耕AI-Centric 网络三层注智,迈向全面智能化
- 全球商用落地!无线智能化驱动移动网络高阶自智
- 知鱼智联“里链”发布:以AI原生内核驱动空间智能化进入“能力生长”新纪元
- 联想集团杨元庆:定义AI创新范式,AI PC出货占比超30%引领产业智能化变革
- 斩获头部物流企业项目!移动云云连接助力物流网络智能化升级
- 算力需求激增引风口 寒武纪技术迭代赋能智能化升级
- 中移物联联合盐城移动赋能东台渔业智能化转型
- 每天都更好 | 机器视觉与3D技术助力物流仓储智能化迈向更深层次
- 首批!亚信科技通过中国信通院“可信AI”软件智能化能力三级评估
人工智能企业
更多>>人工智能硬件
更多>>人工智能产业
更多>>人工智能技术
更多>>- 高德发布鸿蒙首个生成式 UI 开源框架 AGenUI,告别传统 UI 开发模式
- 发布即适配| 天数智芯全力支持腾讯混元Hy3 preview 开源落地,共推国内大模型产业普惠
- Seedance 2.0面向企业公测,豆包大模型日均Token使用量突破120万亿
- 端到端OCR模型第一!百度千帆Qianfan-OCR正式发布
- 云知声Unisound U1-OCR大模型发布!首个工业级文档智能基础大模型,开启OCR 3.0时代
- 基石智算上线 MiniMax M2.5,超强编程与智能体工具调用能力
- 昇腾原生支持,科学多模态大模型Intern-S1-Pro正式发布并开源
- 百度千帆深度研究Agent登顶权威评测榜单DeepResearch Bench









